Value Properties Decoder Processor

The “Value Properties Decoder Processor” is installed with the Dataristix Application. The processor accepts any input values and decodes common value properties. The output consists of separate tags for each property.

Value properties are:

  • Value
    The original value that is passed through.
  • Timestamp
    The UTC timestamp applied to the value at the source of data.
  • Status
    A numeric code that indicates the quality of the value. A zero value indicates a “Good” value. The status code is aligned with the OPC UA definition of status codes.

Add to Task

Add the “Value Properties Decoder” to a task by dragging it from the “Build” panel onto the task’s “Task Builder” panel.

../../_images/processor-valuedecoder.png

Configuration

Select the “Value Properties Decoder Processor” item in the “Task Builder” panel to view its properties.

You can change the following properties:

  • Name
    The title of the “Value Properties Decoder Processor” as it appears within the task builder.

Press the “Apply” button to commit your changes.

Example

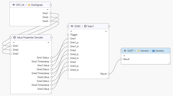
The following example shows a task that receives a number of Sine signals and decodes each signal into value, source timestamp and status code to call a stored procedure in a database.

../../_images/processor-valuedecoder-example.png